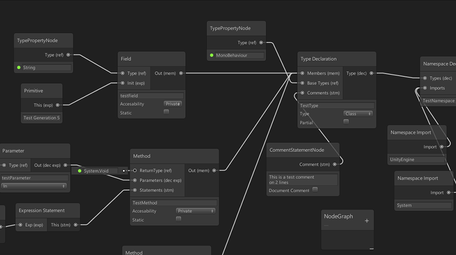
A graph node editor for generating C# scripts using .Net's CodeDOM in Unity. Built using Unity's built in node UI and by starting of the stripped implementation of the Shader graph editor.
- .cs file generation
- compilation checking
- variable, method and type autocompletion

