• Skip to main content
  • Skip to primary navigation
  • Skip to primary sidebar
  • Skip to footer
codesamplez.com
  • Home
  • Featured
    • Advanced Python Topics
    • AWS Learning Roadmap
    • JWT Complete Guide
    • Git CheatSheet
  • Explore
    • Programming
    • Development
      • microservices
      • Front End
    • Database
    • DevOps
    • Productivity
    • Tutorial Series
      • C# LinQ Tutorials
      • PHP Tutorials
  • Dev Tools
    • JSON Formatter
    • Diff Checker
    • JWT Decoder
    • JWT Generator
    • Base64 Converter
    • Data Format Converter
    • QR Code Generator
    • Javascript Minifier
    • CSS Minifier
    • Text Analyzer
  • About
  • Contact
You are here: Home / Programming / Python AsyncIO Tutorial: A Comprehensive Guide To Async Python

Python AsyncIO Tutorial: A Comprehensive Guide To Async Python

Updated June 4, 2025 by Rana Ahsan Leave a Comment ⏰ 9 minutes

Python AsyncIO Tutorial

Welcome to the ultimate Python AsyncIO Tutorial! If you’re a programmer/developer eager to master asynchronous programming and boost your Python skills, you’re in the right place.

In this guide, we’ll deep dive into the ins and outs of asyncio. By the end of the guide, you’ll have understanding about:

  • What asyncio is?
  • Benefits/Use Cases
  • How asyncio works under the hood
  • How to work with asyncio with real-world examples
  • Limitations/Troubleshooting tips

Ready? Let’s dive in!

What Is AsyncIO in Python

AsyncIO is Python’s built-in library for writing asynchronous code using the async and await keywords.

If you’re completely new to asynchronous programming, it might help to think of it as juggling multiple balls simultaneously instead of waiting for each ball to hit the ground before picking up another.

single-threaded event loop landed in Python 3.4 under PEP 3156, while also embracing the modern async/await syntax formalized in PEP 492, to show how coroutines juggle thousands of I/O-bound tasks without blocking a thread. Once you get the hang of it, you will start to see the beauty in writing code that can manage multiple tasks simultaneously. Python asyncio really will open your eyes to a more efficient way of coding, as we will explore throughout this tutorial.

Why Should You Consider Using Python AsyncIO

Python AsyncIO isn’t just some fancy buzzword; it solves real-world problems. Imagine your program has to wait for external resources—like downloading files, querying databases, or making API calls.

Without AsyncIO, these operations block your entire program until they are complete. With AsyncIO, however, you can keep other parts of your application running smoothly while waiting.

Here’s a simple analogy: Picture yourself cooking dinner. You wouldn’t stand idly by while the water boils—you’d chop vegetables or prep spices simultaneously. AsyncIO lets your programs do exactly that.

Key Benifits of Python AsyncIO

  • Efficient I/O Operations: AsyncIO shines when dealing with network operations, file I/O, or database queries. You can run multiple operations concurrently without waiting for each to finish individually.
  • Simplicity Over Threads: Instead of juggling threads and worrying about race conditions, async/await syntax makes your code more linear and easier to follow. Trust me, once you use it, you’ll never want to go back.
  • Better Resource Management: With async programming, you can handle thousands of tasks with minimal overhead. This is particularly helpful for scalable web applications.
  • Responsiveness: No more frozen apps! Your user interface stays snappy and responsive, even when doing heavy lifting in the background. Nobody likes clicking a button and then staring at a spinning wheel for ages.

I learned this firsthand when converting a blocking web crawler into an asynchronous one. The performance boost was dramatic, and it made me appreciate the elegance of this beautiful feature.

Python AsyncIO Real-World Use Cases

Let’s break down some benefits and practical use cases:

  • Real-time Applications: Async programming lets you handle real-time updates smoothly, whether they are chat apps or live feeds.
  • High-Concurrency Servers: Building servers that handle many client connections becomes much more manageable.
  • Web Scraping and API Calls: AsyncIO is perfect for making multiple API calls concurrently, reducing wait times and increasing efficiency.
  • GUI Applications: Even in graphical applications, async programming prevents the UI from freezing during heavy I/O operations.
  • Data Processing: Handling large datasets and doing tasks concurrently.

If you’ve ever wondered how modern web frameworks like FastAPI achieve blazing speed, the answer lies in Python AsyncIO.

Tip 💡: Explore more advanced concepts in Python to level up!

How To Use AsyncIO in Python

Now, let’s dive into a hands-on tutorial to get you started with Python asyncio. I’ll walk you through a simple example demonstrating how it works, how to use it to manage multiple tasks.

How does python asyncio work?

Every asyncio program starts with an event loop. Think of it as the conductor of an orchestra that schedules and runs your asynchronous tasks.

Event loop: The core scheduler in AsyncIO that manages and runs coroutines, handling I/O readiness and timers to resume each coroutine when its awaited task is ready. (Learn more)

Let’s start with a very basic code example:

async def hello_async():
    print("Hello, ")
    await asyncio.sleep(1) # Other tasks can execute in the meantime (wait 1 second)
    print("AsyncIO!")

if __name__ == "__main__":
    asyncio.run(hello_async())Code language: PHP (php)

In this code, the hello_async coroutine prints a message, waits for one second asynchronously (using await asyncio.sleep(1)), and then prints another message. This is the essence of asynchronous programming—waiting without blocking other tasks. Not exactly mind-blowing, but it shows the basics.

Coroutine: A special function defined with async def that can pause its execution at await points, allowing other coroutines to run until the awaited operation completes. (Learn more)

Here’s how the above program works in step by step flow:

  • async def say_hello(): We define a coroutine called hello_async.
  • await asyncio.sleep(1): This is where the magic happens. asyncio.sleep(1) is an “awaitable” object that makes the coroutine pause for 1 second, but importantly, it doesn’t block the entire program. Python can go do other things in the meantime (if there were other things to do).
  • asyncio.run(hello_async()): This is how you actually run your asyncio code. asyncio.run() starts the “event loop,” which is like the brain of asyncio, managing all your coroutines.

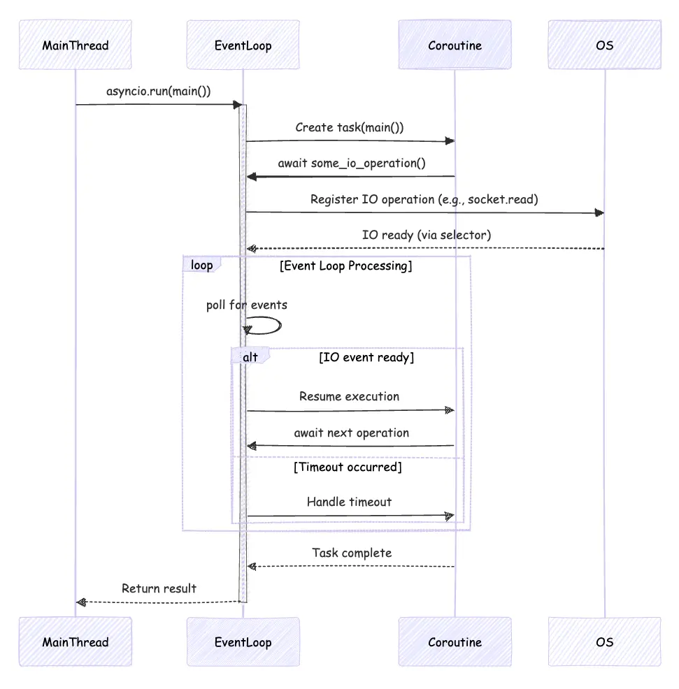
Understanding The Event Loop

Here’s how the event loop mechanism works under the hood:

Python AsyncIO Event Loop Mechanism Diagram

Running Multiple Tasks Concurrently

As we mentioned at the beginning of this tutorial, The real power of Python asyncio becomes evident when you run multiple tasks concurrently. Check out this example:

import asyncio

async def task(name, duration):
    print(f"Task {name} started, will take {duration} seconds.")
    await asyncio.sleep(duration)
    print(f"Task {name} finished.")

async def main():
    # Scheduling multiple tasks concurrently
    tasks = [
        asyncio.create_task(task("A", 2)),
        asyncio.create_task(task("B", 1)),
        asyncio.create_task(task("C", 3))
    ]
    await asyncio.gather(*tasks)

if __name__ == '__main__':
    asyncio.run(main())Code language: PHP (php)

Notice how the tasks run concurrently, but their outputs appear based on completion times. Task B finishes faster despite starting later!

Real-World Python AsyncIO Example – A Simple Web Scraper

Let’s apply what we’ve learned to build something practical—a simple web scraper using aiohttp, a popular library for asynchronous HTTP requests. (you will need to run pip install aiohttp if you don’t have it installed already in your Python environment)

import asyncio
import aiohttp

async def fetch_data(session, url):
    async with session.get(url) as response:
        return await response.text()

async def main():
    urls = [
        "https://api.github.com",
        "https://www.python.org",
        "https://docs.python.org/3/library/asyncio.html"
    ]
    async with aiohttp.ClientSession() as session:
        tasks = [asyncio.create_task(fetch_data(session, url)) for url in urls]
        responses = await asyncio.gather(*tasks)
        for i, response in enumerate(responses):
            print(f"Response from URL {i+1}: {len(response)} characters fetched.")

if __name__ == '__main__':
    asyncio.run(main())Code language: JavaScript (javascript)

Using aiohttp along with Python asyncio, I was able to reduce the overall waiting time significantly. This snippet is a great starting point for anyone looking to build asynchronous web applications or data fetchers. For more details, check out the aiohttp documentation.

Troubleshooting Tips

Even with all its advantages, I’ve made my fair share of mistakes with Python asyncio. Here are some troubleshooting tips based on my experience:

  • Deadlocks: Sometimes, tasks can get stuck waiting for each other. Always check for circular dependencies in your coroutines.
  • Error Handling: Wrap your asynchronous code in try/except blocks. AsyncIO doesn’t handle errors any differently than synchronous code, so catching exceptions is crucial.
  • Event Loop Issues: Avoid running multiple event loops concurrently. If you’re using libraries that manage their own loops, conflicts can arise.
  • Avoid Mixing Blocking Code: Never mix synchronous blocking calls (like time.sleep) with AsyncIO. Always use asyncio.sleep instead.
  • Debugging Coroutines: Use asyncio.run() only once per program entry point. For debugging, leverage tools like asyncio.create_task() to inspect individual tasks.

Limitations Of AsyncIO In Python

While this tutorial shows as powerful as python asyncio is, it’s not a silver bullet for every problem. Here are some limitations and things to keep in mind:

  • CPU-bound Tasks: AsyncIO is great for I/O-bound tasks, but if you have heavy CPU-bound tasks, you might need to combine them with multiprocessing or threading.
  • Library Support: Not every library is designed with async in mind. Some blocking libraries might not play well with asyncio.
  • Learning Curve: The async/await syntax can be confusing at first. It takes time to wrap your head around event loops, coroutines, and tasks.
  • Debugging Challenges: Asynchronous code can be harder to debug due to its non-linear flow. Tools like logging and asyncio’s built-in debug mode are indispensable.

These limitations don’t diminish the power of Python asyncio. They just mean you have to use it in the right context. It’s important to evaluate your project needs and choose the best tool for the job.

Important Note: Python asyncio is concurrency, not parallelism in the true sense (in standard CPython implementation due to Python’s GIL). It’s about doing things seemingly simultaneously by efficiently switching between tasks but not doing them in parallel on multiple CPU cores (without extra effort like multiprocessing). For many I/O-bound tasks, concurrency is exactly what you need, and it’s often more efficient than true parallelism in these cases.

Next Steps

After you’ve experimented with the basics of Python asyncio, here are some next steps to continue your journey:

  • Deep Dive into Aiohttp: If you’re interested in web applications, dive deeper into aiohttp for building asynchronous web servers and clients.
  • Explore Advanced Patterns: Look into patterns like producer-consumer, concurrent data fetching, and task cancellation.
  • Read More: I highly recommend the official Python docs deepen your understanding. Knowledge is power!

I always found that the more I learned about asynchronous programming, the more fun it became. Every new project taught me something unique, and I’m sure you’ll have your own set of “aha” moments as you experiment.

Final Words

To wrap up this tutorial, Python asyncio is a revolutionary tool that simplifies asynchronous programming. It’s designed for efficiency, simplicity, and scalability—qualities I learned to appreciate after years of struggling with blocking code. With clear benefits in real-time applications, web scraping, and concurrent servers, async programming can make your code faster and more responsive.

Remember to experiment, share your experiences, and don’t be afraid to break things a little—it’s all part of the learning process. I’m excited for you to dive into world of Python asynchronous programming and experience the thrill of writing clean, efficient, and highly concurrent code.

Happy asynchronous programming! 🐍

Share if liked!

  • Share on Facebook (Opens in new window) Facebook
  • Share on X (Opens in new window) X
  • Share on LinkedIn (Opens in new window) LinkedIn
  • Share on Pinterest (Opens in new window) Pinterest
  • Share on Reddit (Opens in new window) Reddit
  • Share on Tumblr (Opens in new window) Tumblr

You may also like


Discover more from CodeSamplez.com

Subscribe to get the latest posts sent to your email.

First Published On: February 10, 2025 Filed Under: Programming Tagged With: concurrency, python

About Rana Ahsan

Rana Ahsan is a seasoned software engineer and technology leader specialized in distributed systems and software architecture. With a Master’s in Software Engineering from Concordia University, his experience spans leading scalable architecture at Coursera and TopHat, contributing to open-source projects. This blog, CodeSamplez.com, showcases his passion for sharing practical insights on programming and distributed systems concepts and help educate others.
Github | X | LinkedIn

Reader Interactions

Leave a ReplyCancel reply

Primary Sidebar

  • Facebook
  • X
  • Pinterest
  • Tumblr

Subscribe to Blog via Email

Featured Dev Tools

  • JSON Formatter
  • Diff Checker

Top Picks

python local environment setup

Python Local Development Environment: Complete Setup Guide

In-Depth JWT Tutorial Guide For Beginners

JSON Web Tokens (JWT): A Complete In-Depth Beginners Tutorial

The Ultimate Git Commands CheatSheet

Git Commands Cheatsheet: The Ultimate Git Reference

web development architecture case studies

Web Development Architecture Case Studies: Lessons From Titans

static website deployment s3 cloudfront

Host Static Website With AWS S3 And CloudFront – Step By Step

Recently Published

visual diff github

SnapDrift: Free Auto Visual Regression Testing On GitHub Actions

Local Coding Agent

Local LLM for Coding: Free AI Coding Agent With Ollama + Claude

Best AI Coding Agents

Best AI Coding Agents in 2026: The Complete Beginner’s Guide

RAG Systems In Python

A step-by-step guide to building a simple RAG system in Python

Add Memory To AI Agents

Add Memory to AI Agent: Python Tutorial for Beginners

Footer

Subscribe to Blog via Email

Demos

  • Demo.CodeSamplez.com
  • Facebook
  • X
  • Pinterest
  • Tumblr

Explore By Topics

Python | AWS | PHP | C# | Javascript

Copyright © 2026